How Zinus Saves $140,000+ and Cuts Development Time by 50% with Replit
The Zinus team turned a costly, time-consuming process into an efficient, automated system by developing internally with Replit.
$40,000+
annual savings
$112,000+
savings on development costs
50%
reduction in development time
$40,000+
annual savings
$112,000+
savings on development costs
50%
reduction in development time

"By choosing Replit for in-house development instead of an outside agency, we saved over $140,000 and cut our development time in half."
Mason Kim
Global DevOps Engineer at Zinus
The Build-or-Buy Dilemma
For Zinus, a leading mattress brand, customer service quality assurance had become both a technical and financial bottleneck.
Mason Kim, a Global DevOps Engineer at Zinus, confronted the classic build-or-buy dilemma. The company was spending $40,000 annually on third-party QA software that fell short of their needs.
When exploring a custom solution through traditional development channels, the quoted costs were exactly $112,050—plus an estimated three months of development time.
Mason had been using Replit for over two years, watching its evolution from a simple cloud IDE into what he now describes as "an AI-powered coding platform."
He wondered if Replit could offer a third option beyond the traditional build-or-buy dilemma.
"Before [Replit], we had to pay a bunch of contractors for manual quality analysis. It took so much time—it could take weeks even."
Mason Kim
Global DevOps Engineer at Zinus
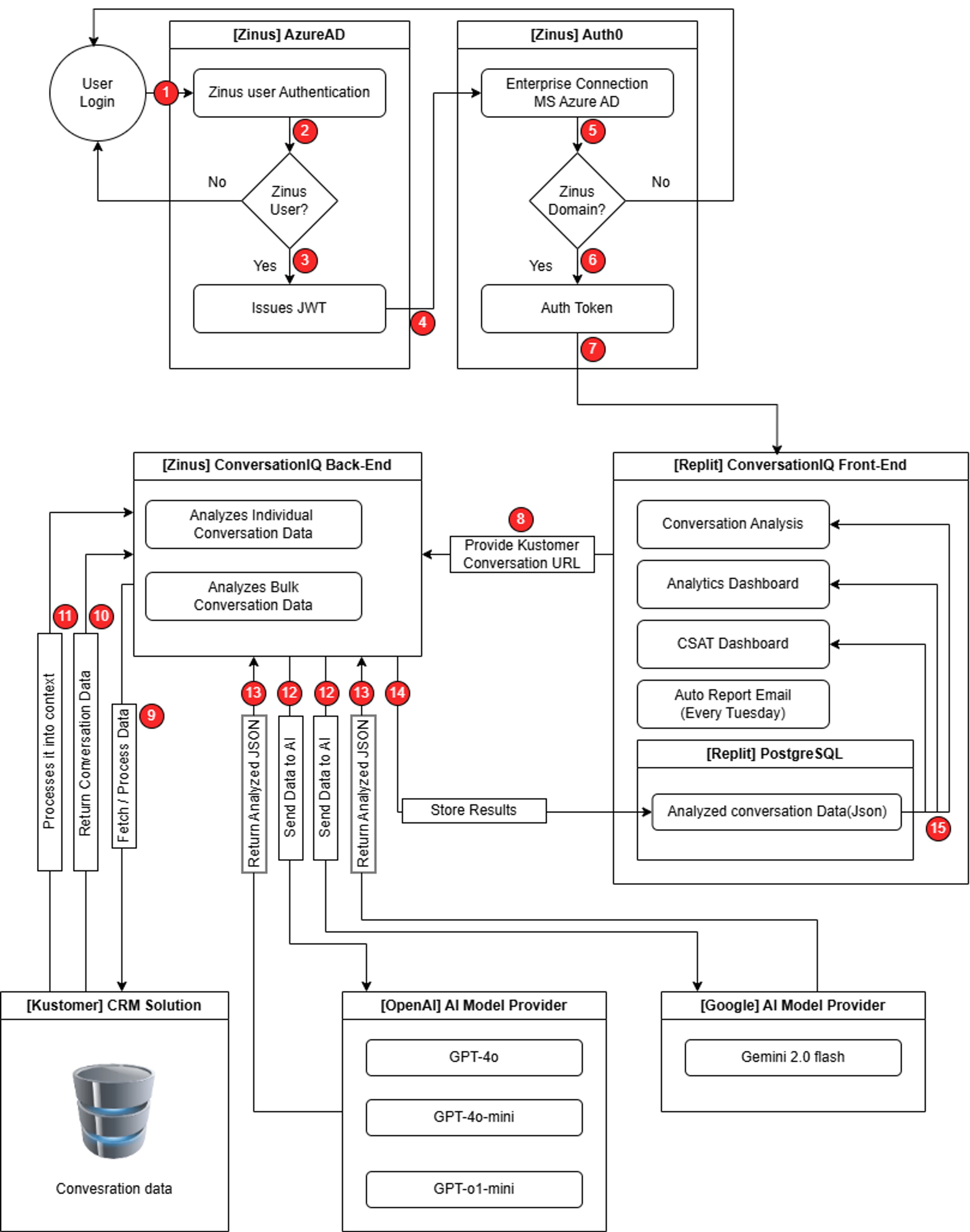
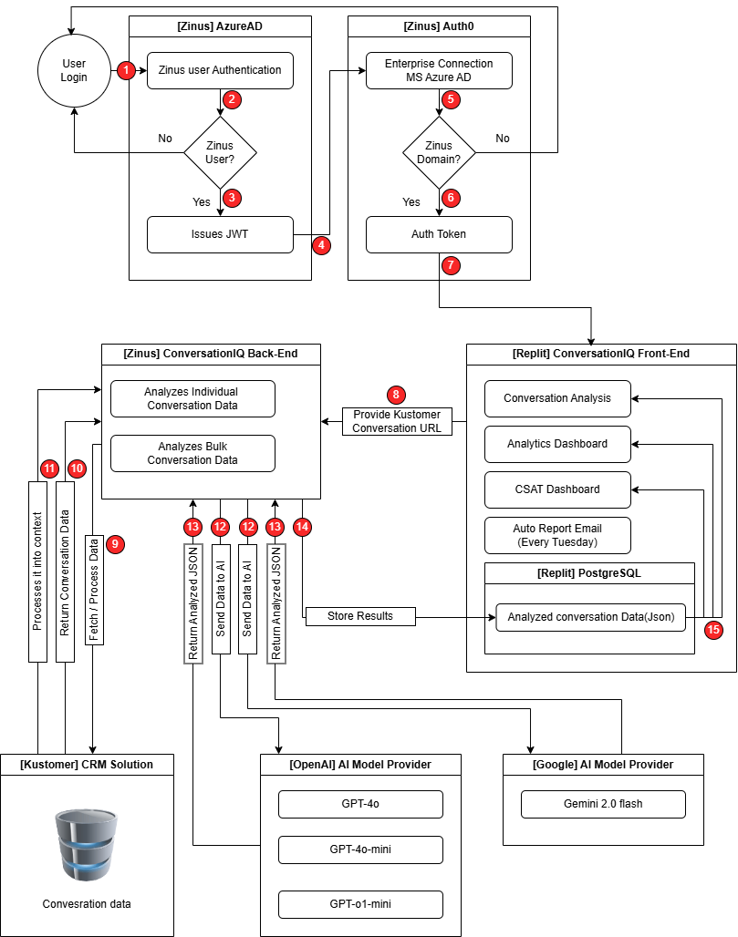
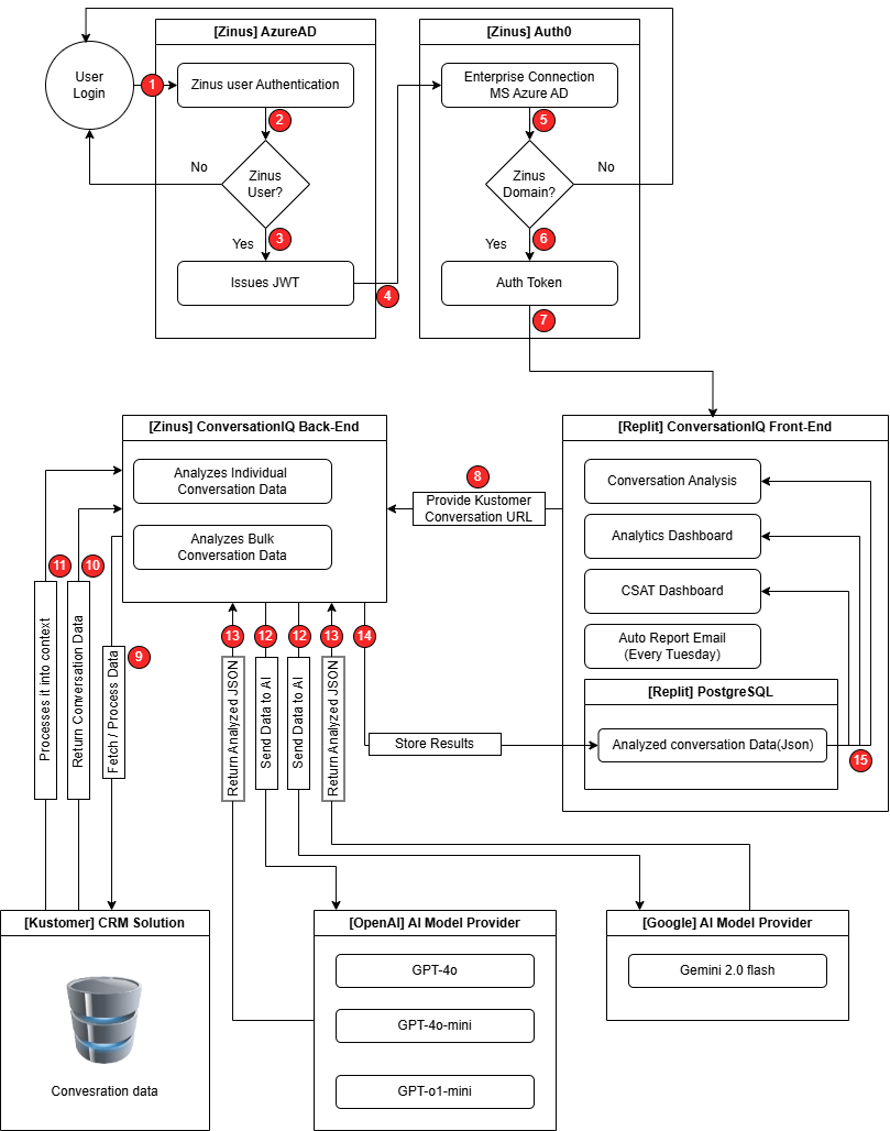
The Solution: Build Their Own Conversation IQ Tool
Instead of starting with detailed requirements documents or wireframes, Mason and Joshua took a more direct approach.
They explained their needs to Replit Agent, which helped them quickly create and refine working code to:
- Analyze customer service conversations with various AI models
- Generate performance metrics and rankings for agents
- Visualize data through customized charts and dashboards
- Store conversation data in a database
"When the team first saw it, they were just surprised with how fast we were able to produce results. That gives us more time for extra feedback and implementing more stuff that they want."
Joshua Cortez
Software Engineer at Zinus
The Process: Fast, Iterative Development With Replit Agent
Their development process embraced an organic, conversational flow—quite literally talking with Replit Agent as if it were a teammate.
Unlike traditional coding, they simply described what they wanted in plain English. Mason and Joshua would explain their requirements conversationally, and Replit Agent would understand the context and generate fully-functioning prototypes.
The development cycle looked like this:
- They described the data structure and desired functionality to Replit Agent
- Agent generated initial code for their React frontend with Material UI components
- They reviewed, adjusted, and refined the code in real-time
- As new ideas emerged, they implemented them immediately
- When encountering challenges, they described them to Agent, which offered solutions
This rapid, iterative approach allowed them to evolve their application in just 1.5 months rather than the estimated 3 months it would have taken through a professional agency.
"We created a simple voting tool for the team. Everyone could test the different models on real conversations and vote for the one that gave the best analysis."
Joshua Cortez
Software Engineer at Zinus
A Pragmatic, Hybrid Architecture
The team designed a practical architecture that balanced security, usability, and development speed.

The frontend was built entirely with Replit, leveraging React and Material UI components to create a modern, responsive interface—without requiring extensive React expertise.
For security, they maintained a separate API to handle sensitive customer data, while still taking advantage of Replit's capabilities.
The system used a Replit-hosted database to store analyzed conversations, performance metrics, and historical trends.
The application included several sophisticated features:
- A model comparison framework for testing different AI models (ChatGPT, GPT-4, Gemini)
- Custom analytics dashboards with filterable data views
- Individual agent performance metrics and rankings
- Batch analysis capabilities for processing multiple conversations
- Historical trending to track improvements over time
Data-Driven Testing and Refinement
One particularly interesting feature the team built was a voting system to determine which AI model performed best for their specific use case.
This approach exemplifies their entire project philosophy: build quickly, get real feedback, and refine based on actual data and user experience.
Their rapid development cycle allowed them to incorporate feedback immediately, without waiting for the next sprint or release cycle.
One-Click Deployment
Another advantage of building with Replit was the simplified deployment process.
This seamless path from development to production meant the team could focus on functionality rather than deployment pipelines or infrastructure configuration.
As they refined the application, new versions were deployed with minimal effort.
The Results: $140,000+ Saved and 50% Reduction in Development Time
When Mason and Joshua presented their completed tool to the team, the reaction was immediate and enthusiastic.
The business impact was significant:
- $112,050 saved in one-time external development costs
- $40,000 saved in annual recurring third-party software expenses
- Development time reduced by 50% — from 3 months to just 1.5 months
- Analysis time reduced from weeks to minutes
- Improved agent performance through faster feedback cycles
- A foundation for future internal tool development
New Developer Experience, New Possibilities
For Mason and Joshua, the experience changed how they think about development.
"It's a really great tool to help enhance our current skill sets," says Mason. By accelerating the initial development process, they created space for the iteration and refinement that truly makes software valuable.
Rather than spending months building to a rigid specification, they could rapidly evolve their application based on real user feedback.
What's Next for Zinus: Building on their Replit Success
The team is already planning enhancements to their Conversation IQ tool:
- Export functionality for analytics data
- Additional filtering capabilities
- Webhook integration for automatic analysis
- Integration with internal network environments
More importantly, they've established a new model for internal development at Zinus by demonstrating that small teams can build sophisticated applications quickly and cost-effectively.
For developers facing similar build-or-buy decisions, the Zinus case presents a compelling alternative: use AI-powered development with Replit to create custom solutions rapidly and cost-effectively while achieving the exact functionality your organization needs.
P.s. check out the Zinus Green Tea Mattress collection: https://www.zinus.com/pages/compare-mattress
